Показать/Скрыть содержание

    Оповещение

    СЭП позволяет настроить оповещение Пользователей и Операторов о различных событиях системы. Также события могут заноситься в журнал Сервиса Аудита.

    Примечание

    Оповещение Пользователей требует подключения ЦИ и/или Сервиса Подписи к SMS-шлюзу оператора сотовой связи или к почтовому серверу в соответствии со схемой размещения компонентов (см. Общее Описание) и в соответствии с требованиями к подключению к сетям общего пользования, описанными в документации к КриптоПро HSM. Правила пользования.

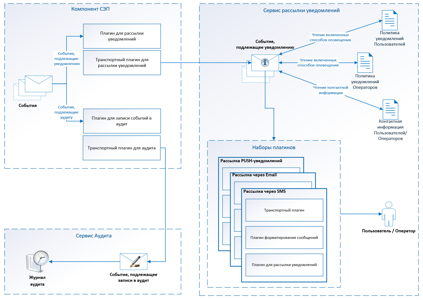
    Принцип работы системы оповещения

    Система оповещения позволяет уведомлять различными способами Пользователей и Операторов о событиях, происходящих на следующих компонентах:

    • Центр Идентификации;
    • Сервис Подписи;
    • Сервис Обработки Документов;
    • Мобильное приложение.

    При этом используется разделение событий на два основных потока:

    • события, подлежащие уведомлению, отправляются в ЦИ, откуда могут быть доставлены Пользователям и Операторам;
    • события, подлежащие записи в журнал аудита, отправляются на Сервис Аудита.

    Некоторые события направляются как в аудит, так и в ЦИ согласно настройкам политики оповещения.

    notification.png

    В этом разделе:

    • Доставка событий в ЦИ
    • Оповещение по Email
    • Оповещение по SMS
    • PUSH-уведомления
    В начало © ООО "КРИПТО-ПРО", 2000–2026